
ব্যবহারকারীদের পাসওয়ার্ড থেকে পাসকিতে স্থানান্তর করার সময় প্রতিষ্ঠান এবং ডেভেলপাররা একটি উল্লেখযোগ্য বাধার সম্মুখীন হন। পাসকি একটি গুরুত্বপূর্ণ নিরাপত্তা আপগ্রেড প্রদান করলেও, ম্যানুয়াল তৈরির প্রক্রিয়া প্রায়শই ঘর্ষণ সৃষ্টি করতে পারে। একটি উচ্চ-ভলিউম ই-কমার্স পরিবেশে, প্রতিটি সেকেন্ডের দ্বিধা গুরুত্বপূর্ণ, কারণ যেকোনো বিলম্ব সম্ভাব্যভাবে ক্রয়ের পথকে ব্যাহত করতে পারে এবং কার্ট পরিত্যক্ত করার দিকে পরিচালিত করতে পারে। তদুপরি, সাইন-ইন ত্রুটি এবং ব্যবহারকারীর হতাশা রোধ করার জন্য সার্ভার এবং ব্যবহারকারীর ডিভাইসের মধ্যে শংসাপত্রের অবস্থা সিঙ্ক্রোনাইজ রাখা অপরিহার্য।
অ্যাডিডাস এই চ্যালেঞ্জগুলোর মুখোমুখি হয়েছিল। তাদের প্রাথমিক লক্ষ্য ছিল সাইন-ইন প্রক্রিয়া থেকে ঝামেলা দূর করা এবং ওয়েব এবং অ্যাপ প্ল্যাটফর্ম এবং ডিভাইসগুলিতে অভিজ্ঞতা সহজ করা। যদিও নিরাপত্তা একটি উচ্চ অগ্রাধিকার হিসাবে রয়ে গেছে, পণ্য দলটি পাসকি ব্যবহার করে সাইন-আপ এবং সাইন-ইন প্রবাহকে যতটা সম্ভব নির্বিঘ্নে করার উপর দৃষ্টি নিবদ্ধ করেছে।
এই চ্যালেঞ্জগুলি মোকাবেলা করার জন্য, অ্যাডিডাস পাসওয়ার্ড ব্যবহারকারীদের স্বয়ংক্রিয়ভাবে পাসকিতে আপগ্রেড করার জন্য কন্ডিশনাল ক্রিয়েট এবং ক্রেডেনশিয়ালগুলিকে সামঞ্জস্যপূর্ণ রাখার জন্য সিগন্যাল এপিআই বাস্তবায়ন করেছে। অতিরিক্তভাবে, তারা প্রয়োজনে ক্রস-ডোমেন ব্যবহার সমর্থন করার জন্য রিলেটেড অরিজিন রিকোয়েস্ট স্থাপন করেছে।
ফলাফল
পাসকি তৈরি স্বয়ংক্রিয় করার এবং শংসাপত্রের স্বাস্থ্য বজায় রাখার অ্যাডিডাসের কৌশল গ্রহণ এবং সাইন-ইন নির্ভরযোগ্যতা উভয় ক্ষেত্রেই তাৎক্ষণিক, পরিমাপযোগ্য ফলাফল এনেছে:
- উচ্চ গ্রহণের হার: পাসকি সাইন-ইন প্রক্রিয়া চালু করার পর থেকে, অ্যাডিডাস সামগ্রিক পাসকি তৈরির হার ৪৭% অর্জন করেছে। এর মধ্যে রয়েছে স্বয়ংক্রিয় শর্তসাপেক্ষ তৈরি এবং সাইন-আপ বা সাইন-ইন প্রবাহের সময় অনুরোধ করা হলে ব্যবহারকারী-প্রেরিত অপ্ট-ইন উভয়ই। এই গ্রহণের হার বিশেষ করে মোবাইল ডিভাইসগুলিতে বেশি ছিল, যার রূপান্তর হার ছিল ৫২% (ডেস্কটপে ৩৪% এর তুলনায়)।
- কন্ডিশনাল ক্রিয়েট ব্যবহার করে ত্বরান্বিত আপগ্রেড: স্পষ্ট প্রম্পটের বাইরেও, অ্যাডিডাস ম্যানুয়াল ব্যবহারকারীর পদক্ষেপ ছাড়াই ব্যাকগ্রাউন্ডে বিদ্যমান পাসওয়ার্ড ব্যবহারকারীদের নির্বিঘ্নে আপগ্রেড করে পাসকি তৈরিতে ৮% বৃদ্ধি অর্জন করেছে।
- প্রায় নিখুঁত সাইন-ইন নির্ভরযোগ্যতা: সাইন-ইন শুরু হওয়ার পরে পাসকিগুলি 99% এরও বেশি সাফল্যের হার প্রদান করে। এটি অ্যাডিডাসের ঐতিহাসিক পাসওয়ার্ড সাফল্যের হার 70% এর তুলনায় একটি বড় নিরাপত্তা আপগ্রেড, যা প্রায়শই টাইপিং ভুল বা ভুলে যাওয়া শংসাপত্রের মতো মানবিক ত্রুটির কারণে হ্রাস পেয়েছিল।
- ঘর্ষণ এবং ত্রুটি কমানো: ডিভাইস এবং সার্ভার শংসাপত্রগুলি স্বয়ংক্রিয়ভাবে সিঙ্ক করার জন্য সিগন্যাল API স্থাপন করে, অ্যাডিডাস সফলভাবে
PASSKEY_NOT_FOUNDত্রুটিগুলি সাইন-ইন প্রচেষ্টার 0.3% এরও কম রাখতে সক্ষম হয়েছে। এটি কার্যকরভাবে অনাথ পাসকি থেকে ব্যবহারকারীদের হতাশা দূর করেছে।
৪৭ %
পাসকি তৈরির হার
৮ %
কন্ডিশনাল ক্রিয়েট ব্যবহার করে পাসকি তৈরিতে উন্নতি করুন
>৯৯ %
পাসকি সাইন-ইন শুরু হওয়ার পর সাফল্যের হার
<0.3 %
এতিম পাসকি ত্রুটির হার
অ্যাডিডাস কীভাবে সমস্যার সমাধান করেছে
অ্যাডিডাস কীভাবে এই চ্যালেঞ্জগুলি মোকাবেলা করেছে তা এখানে:
১. কন্ডিশনাল ক্রিয়েটের মাধ্যমে গ্রহণ ত্বরান্বিত করুন
ব্যবহারকারীদের পাসকি ব্যবহারে নির্বিঘ্নে সহায়তা করার জন্য, অ্যাডিডাস কন্ডিশনাল ক্রিয়েট চালু করেছে। এই বৈশিষ্ট্যটি একটি ওয়েবসাইটকে স্বয়ংক্রিয়ভাবে একটি পাসকি তৈরি করতে দেয় যখন একজন ব্যবহারকারী তাদের পাসওয়ার্ড ম্যানেজারে সংরক্ষিত পাসওয়ার্ড দিয়ে সাইন ইন করেন। সর্বোচ্চ সাফল্যের হার নিশ্চিত করার জন্য, সিস্টেমটি সফল সাইন-ইনের পরপরই API কল করে যাতে সিস্টেমটি পাসওয়ার্ড ব্যবহারকে সাম্প্রতিক হিসাবে স্বীকৃতি দেয়।
const cred = await navigator.credentials.create({
publicKey: options,
mediation: 'conditional' // Enables automatic passkey creation
});
অ্যাডিডাস এই বৈশিষ্ট্যটিকে কাস্টম লজিকের সাথে একীভূত করেছে যা প্রথমে ব্যবহারকারীর পরিবেশ যাচাই করে। বিশেষ করে, সিস্টেমটি পরীক্ষা করে যে কন্ডিশনাল ক্রিয়েট বৈশিষ্ট্যটি ব্রাউজার দ্বারা সমর্থিত কিনা। ব্যবহারকারী যদি গত ছয় মাসে তিনবার পাসকি তৈরি এড়িয়ে যান তবে সিস্টেমটি প্রম্পটটি দমন করে ব্যবহারকারীর পছন্দগুলিকে সম্মান করে।
যদি পরিবেশটি সামঞ্জস্যপূর্ণ হয়, তাহলে সিস্টেমটি সফল ব্যবহারকারী প্রমাণীকরণের পরপরই ব্যাকগ্রাউন্ডে পাসকি তৈরি করার চেষ্টা করে। এই নির্দিষ্ট সময় পূর্বশর্তগুলি পূরণ হওয়ার সম্ভাবনা বৃদ্ধি করে। গুরুত্বপূর্ণভাবে, বাস্তবায়নটি WebAuthn ব্যতিক্রমগুলিকে "ব্যর্থ-খোলা" দর্শনের সাথে পরিচালনা করে যাতে সর্বদা ব্যবহারকারীর অ্যাক্সেসকে অগ্রাধিকার দেওয়া হয়। যদি ব্রাউজার একটি InvalidStateError রিপোর্ট করে, যা ইঙ্গিত করে যে একটি পাসকি ইতিমধ্যেই বিদ্যমান, তাহলে সিস্টেমটি ব্যাকগ্রাউন্ড তৈরি বন্ধ করে দেয় এবং ব্যবহারকারীকে অবিলম্বে সাইন ইন করে। বিপরীতভাবে, যদি একটি NotAllowedError ঘটে, যার অর্থ স্বয়ংক্রিয় তৈরির জন্য নির্দিষ্ট শর্তগুলি পূরণ করা হয়নি, তাহলে সিস্টেমটি এই অবস্থাটি সনাক্ত করে এবং ব্যবহারকারীকে একটি " পাসকি সংগ্রাহক " স্ক্রিনে নিয়ে যায় যাতে তারা একটি ম্যানুয়াল সেটআপ প্রক্রিয়ার মধ্য দিয়ে যেতে পারে। এই প্রযুক্তিগত সীমাবদ্ধতা এবং ব্যবহারকারীর আচরণের মধ্যে পার্থক্য করে, অ্যাডিডাস নিশ্চিত করে যে পাসকি আপগ্রেডের জন্য চাপ সাইন-ইন অভিজ্ঞতাকে বাধাগ্রস্ত করার পরিবর্তে উন্নত করে।

2. সিগন্যাল API এর সাথে নির্ভরযোগ্যতা নিশ্চিত করুন
ব্যবহারকারীরা যখন বিভিন্ন ডিভাইসে তাদের শংসাপত্র পরিচালনা করেন, তখন অসঙ্গতি দেখা দিতে পারে। উদাহরণস্বরূপ, সার্ভার থেকে একটি পাসকি মুছে ফেলা হতে পারে কিন্তু ব্যবহারকারীর ডিভাইসে থেকে যায়। এই "ভৌতিক" শংসাপত্রগুলির কারণে সাইন-ইন ব্যর্থতা রোধ করতে, অ্যাডিডাস সিগন্যাল API বাস্তবায়ন করেছে। এই API সার্ভারকে পাসকি প্রদানকারীকে শংসাপত্রের স্থিতি সিগন্যাল করতে দেয়।
এই ধারাবাহিকতা বজায় রাখার জন্য অ্যাডিডাস তিনটি উপলব্ধ সিগন্যাল এপিআই পদ্ধতি ব্যবহার করে। কোন শংসাপত্রগুলি সরাতে হবে তা অনুমান করার পরিবর্তে, অ্যাডিডাস নির্দিষ্ট ব্যবহারকারীর জীবনচক্র ইভেন্টগুলিকে উপযুক্ত এপিআই কলে ম্যাপ করে:
- নিবন্ধন ব্যর্থতা: যখন ক্লায়েন্টে একটি পাসকি তৈরি করা হয় কিন্তু ব্যাকএন্ডে নিবন্ধন করতে ব্যর্থ হয়, তখন অ্যাডিডাস
signalUnknownCredentialব্যবহার করে তাৎক্ষণিকভাবে অনাথ শংসাপত্রটি সরিয়ে দেয়। - অবৈধ সাইন-ইন: যদি কোনও ব্যবহারকারী একটি প্রত্যাহার করা বা পুরানো পাসকি দিয়ে সাইন ইন করার চেষ্টা করে, তাহলে
signalUnknownCredentialপ্রদানকারীকে এটি লুকানোর জন্য সংকেত দেয়। - ব্যবহারকারী ব্যবস্থাপনা: যখন একজন ব্যবহারকারী তাদের অ্যাকাউন্ট সেটিংস থেকে স্পষ্টভাবে একটি পাসকি সরিয়ে ফেলেন, তখন
signalAllAcceptedCredentialsallowlist-কে সিঙ্ক্রোনাইজ করে। এটি নিশ্চিত করে যে মুছে ফেলা পাসকি আর অফার করা হচ্ছে না। - অ্যাকাউন্ট আপডেট: যখন কোনও ব্যবহারকারী তাদের ইমেল বা ব্যবহারকারীর নাম পরিবর্তন করে, তখন
signalCurrentUserDetailsসার্ভারের সাথে মেলে ডিভাইসের মেটাডেটা আপডেট করে।
// Detect authentication failure due to lack of the credential
if (result.status === 404) {
if (PublicKeyCredential.signalUnknownCredential) {
await PublicKeyCredential.signalUnknownCredential({
rpId: "adidas.com",
credentialId: "..." // base64url encoded credential ID
});
}
}


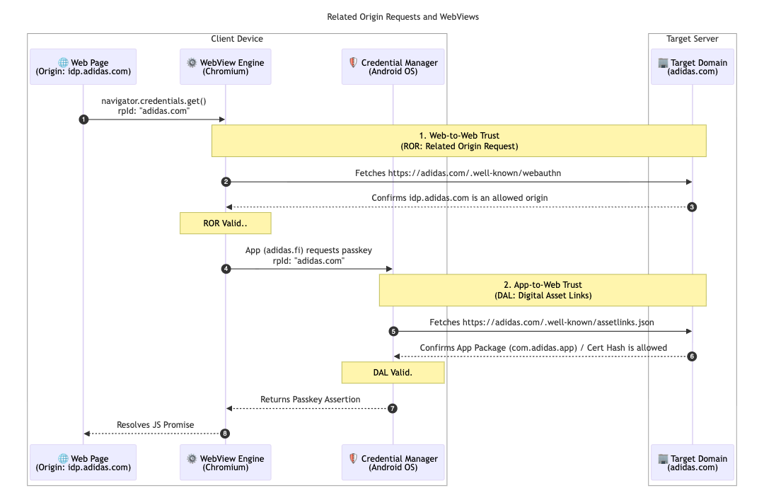
৩. সম্পর্কিত অরিজিন রিকোয়েস্ট এবং ডিজিটাল অ্যাসেট লিঙ্কের মাধ্যমে অ্যাক্সেসকে একীভূত করুন
তাদের মাল্টি-মার্কেট আর্কিটেকচারকে আরও সমর্থন করার জন্য, অ্যাডিডাস রিলেটেড অরিজিন রিকোয়েস্ট বাস্তবায়ন করেছে। যদিও বেশিরভাগ ব্যবহারকারী তাদের স্থানীয় বাজারে (উদাহরণস্বরূপ, adidas.nl ) লেগে থাকে, এই কনফিগারেশনটি ব্যবহারকারীদের অঞ্চলগুলির মধ্যে নেভিগেট করার অনুমতি দেয় একটি একক রিলাইং পার্টি আইডি ( adidas.com ) লক্ষ্য করে অনুমোদিত ডোমেনগুলিতে পাসকি পুনরায় ব্যবহার করতে দেয়।
এটি সক্ষম করার জন্য, অ্যাডিডাস তাদের প্রাথমিক রিলাইং পার্টি আইডি (RP আইডি) ডোমেনে একটি webauthn কনফিগারেশন ফাইল হোস্ট করে। এই ফাইলটিতে পাসকি নিবন্ধন এবং প্রমাণীকরণের জন্য adidas.com ব্যবহার করার অনুমতিপ্রাপ্ত উৎসগুলির একটি স্পষ্ট allowlist রয়েছে। এই সম্পর্কগুলি সংজ্ঞায়িত করে, ব্রাউজারটি যাচাই করতে পারে যে একটি আঞ্চলিক সাইটে তৈরি করা পাসকি অন্যটিতে ব্যবহারের জন্য বৈধ, যা বিশ্বব্যাপী ব্যবহারকারীদের জন্য একটি ঘর্ষণহীন অভিজ্ঞতা প্রদান করে।
// https://www.adidas.com/.well-known/webauthn
{
"origins": [
"https://www.adidas.fi",
"https://www.adidas.nl",
// ... abridged (the full file lists 50+ regional domains)
]
}
গুরুত্বপূর্ণভাবে, অ্যাডিডাস তাদের অ্যান্ড্রয়েড মোবাইল অ্যাপগুলিতে ডিজিটাল অ্যাসেট লিংক ব্যবহার করে নিরবচ্ছিন্ন পাসকি সহায়তা প্রদান করেছে। যেহেতু অ্যাপগুলি প্রমাণীকরণের জন্য idp.adidas.com- এ হোস্ট করা একটি ওয়েবভিউ ব্যবহার করে, তাই অ্যান্ড্রয়েড অ্যাপ এবং রিলাইং পার্টি আইডি ( adidas.com ) এর মধ্যে একটি বিশ্বস্ত সম্পর্ক স্থাপনের জন্য ডিজিটাল অ্যাসেট লিংকগুলির প্রয়োজন ছিল। এই যাচাইকরণ অ্যাপটিকে ওয়েবে ব্যবহৃত একই পাসকিগুলি অ্যাক্সেস করতে দেয়, যা প্ল্যাটফর্ম জুড়ে একটি মসৃণ, একীভূত সাইন-ইন অভিজ্ঞতা তৈরি করে।
এটি অর্জনের জন্য, অ্যাডিডাস তাদের নিজ নিজ ওয়েব ডোমেনে একটি ডিজিটাল অ্যাসেট লিংক ( assetlinks.json ) ফাইল হোস্ট করে। এই ফাইলটি তাদের অ্যান্ড্রয়েড অ্যাপ্লিকেশনগুলির সাথে ক্রিপ্টোগ্রাফিক সংযোগ প্রকাশ্যে ঘোষণা করে। একইভাবে, তাদের iOS ইকোসিস্টেমকে সমর্থন করার জন্য, অ্যাডিডাস অ্যাসোসিয়েটেড ডোমেন ব্যবহার করে। একটি apple-app-site-association ফাইল হোস্ট করে, তারা একটি সুরক্ষিত সংযোগ স্থাপন করে যা তাদের iOS অ্যাপকে নিরাপদে একটি ওয়েব ভিউতে পাসকি ব্যবহার করতে দেয়।
// https://www.adidas.fi/.well-known/assetlinks.json
[
{
"relation": [
"delegate_permission/common.handle_all_urls",
"delegate_permission/common.get_login_creds"
],
"target": {
"namespace": "android_app",
"package_name": "com.adidas.app",
"sha256_cert_fingerprints": [
"B2:55:43:78:89:F6:F6:FD:BB:16:5C:43:EE:66:14:18:D4:E8:33:6D:3A:1F:68:86:C3:A8:7C:89:2B:51:45:96",
"..."
]
}
},
// ... abridged
]



অ্যাডিডাসের পরবর্তী কী?
adidas.fi এবং adidas.nl-এ স্বয়ংক্রিয় আপগ্রেড এবং সিঙ্ক্রোনাইজড ক্রেডেনশিয়ালের একটি শক্তিশালী ভিত্তির সাথে, adidas এপ্রিল 2026 সালের শেষ নাগাদ অন্যান্য সমস্ত বৈশ্বিক বাজারে এই নিরবচ্ছিন্ন সেটআপটি স্থাপন করবে। উপরন্তু, adidas তাৎক্ষণিক মধ্যস্থতা উৎপত্তি ট্রায়াল পরীক্ষা করে আরও বেশি ঘর্ষণহীন সাইন-ইন অভিজ্ঞতা অন্বেষণ করছে। ভবিষ্যতের পরিকল্পনাগুলির মধ্যে রয়েছে ব্যবহারকারীদের পাসকি দিয়ে সরাসরি অ্যাকাউন্ট তৈরি করতে দেওয়া। এটি প্রথমে একটি বিকল্প পদ্ধতি দিয়ে সাইন আপ করার বর্তমান প্রয়োজনীয়তাটি সরিয়ে দেয়। সাইন-ইনের দ্বিতীয় ধাপে সিস্টেম পাসকি ডায়ালগ সরাসরি চালু করার জন্য "স্মার্ট ট্রিগারিং" তদন্তও করছে দলটি। এটি ব্যবহারকারীর বর্তমান ডিভাইসে একটি পাসকি উপলব্ধ আছে এমন উচ্চ আত্মবিশ্বাস থাকলে অতিরিক্ত ক্লিকের প্রয়োজন দূর করে।
এটা আপনার জন্য কেন গুরুত্বপূর্ণ?
ব্যবহারকারীর অভিজ্ঞতা নির্বিঘ্নে থাকলে পাসওয়ার্ডহীন প্রমাণীকরণের পরিবর্তন সফল হয়। শর্তসাপেক্ষ তৈরি বাস্তবায়নের মাধ্যমে, আপনি ব্যবহারকারীদের অভ্যাস ব্যাহত না করেই অনায়াসে পাসওয়ার্ড থেকে দূরে সরিয়ে নিতে পারেন। সম্পর্কিত অরিজিন অনুরোধ ব্যবহার করে, আপনি আপনার ডোমেন জুড়ে সেই পাসকিগুলি ভাগ করে নিতে পারেন, ব্যবহারকারীদের একটি একক পাসকি দিয়ে আপনার সম্পূর্ণ ইকোসিস্টেমকে নির্বিঘ্নে অ্যাক্সেস করতে দেয়। অবশেষে, এটিকে সিগন্যাল API এর সাথে যুক্ত করলে নিশ্চিত হয় যে আপনার একীভূত, পাসওয়ার্ডহীন অভিজ্ঞতা নির্ভরযোগ্য এবং ত্রুটিমুক্ত থাকে।